(495) 925-0049, ITShop интернет-магазин 229-0436, Учебный Центр 925-0049
  Главная страница Карта сайта Контакты
Поиск
Вход
Регистрация
Рассылки сайта
 
 
 
 
 

Расширение Rational DOORS для версий v9.3 - v9.6.1.x с помощью служб OSLC

Сообщество OSLC (Open Services for Lifecycle Collaboration) занимается стандартизацией взаимодействия между инструментами жизненного цикла. IBM® Rational DOORS поддерживает спецификацию обмена данными OSLC как поставщик для домена Requirements Management и как потребитель для других доменов из портфеля Rational.

Обмен данными OSLC между доменами строится на основе общего набора ресурсов, форматов и архитектурных служб REST.

Обмен данными поддерживает следующие транзакции:

  • Подключение по протоколу HTTP
  • Идентификация ресурсов по URI
  • Поиск информации с использованием стандартных типов носителей

Rational DOORS поддерживает обмен данными OSLC с доменами и спецификациями, приведенными в следующей таблице.

Табл. 1. Спецификации и домены OSLC , поддерживаемые Rational DOORS

Домен OSLC

Rational DOORS - приемник

Rational DOORS - поставщик

Change Management (CM)

V1, V2

Нет

Quality Management (QM)

V2

Нет

Requirements Management (RM)

V1, V2

V1, V2

Architecture Management (AM)

V2

Нет

1.1. Rational DOORS как приемник служб OSLC

Rational DOORS получает общие службы, предоставляемые другими доменами OSLC для обмена данными.

Rational DOORS версии 9.3 принимает соответствующие спецификации V1 службы, предоставляемые доменом OSLC управления изменениями. Версия 9.4 и выше принимает службы, предоставляемые следующими доменами OSLC и спецификациями:

  • Change Management V1, V2
  • Quality Management V2
  • Requirements Management* V1, V2
  • Architecture Management V2

Примечание:

Не следует настраивать Rational DOORS для получения собственного интерфейса OSLC. Поддержка предоставляется только для обмена данными между хранилищами и между инструментами

Rational DOORS получает следующие базовые службы OSLC, предоставляемые поддерживаемыми доменами:

  • Службы, отображающие диалоговые окна пользовательского интерфейса:
    • Создание ресурсов: отображает окно, позволяющее пользователю веб-приложения создавать ресурс в поставщике служб OSLC.
    • Выбор ресурса: отображает окно, позволяющее пользователю веб-приложения выбирать ресурс, которым управляет поставщик служб OSLC.
  • Предварительные просмотры пользовательского интерфейса (сжатый вывод, с функцией реакции на наведение): отображает сводку о связанных ресурсах при наведении курсора на связь.

1.2. Rational DOORS как поставщик служб OSLC

Rational DOORS предоставляет элементы и операции пользовательского интерфейса (UI) в приложения, получающие службы из домена Requirements Management (RM) для совместного использования данных.

Элементы UI, предоставляемые Rational DOORS

Rational DOORS предоставляет следующие элементы UI для использования в других продуктах в соответствии со спецификациями домена RM V1 и V2:

  • Делегированное окно пользовательского интерфейса для выбора ресурсов требований
  • Делегированное окно пользовательского интерфейса для создания ресурсов требований
  • Делегированное окно пользовательского интерфейса для выбора ресурсов набора требований (представления)
  • Предварительные просмотра пользовательского интерфейса (сжатый вывод, с функцией реакции на наведение) на отображаемых связях с ресурсами требований
  • Предварительные просмотра пользовательского интерфейса (сжатый вывод, с функцией реакции на наведение) на отображаемых связях с ресурсами наборов требований (представления)
  • Ресурс Фабрика для программного создания ресурсов требований

Операции OSLC, предоставляемые Rational DOORS

В следующей таблице приведены операции, предоставляемые Rational DOORS для соответствия с указанными спецификациями доменов RM.

Табл. 1. Операции OSLC, предоставляемые Rational DOORS в качестве поставщика RM

Операция

RM V1

RM V2

Поиск служб

Да

Да

POST для создания требования

Да

Да

GET над требованием

Да

Да

PUT над требованием

Да

Да

GET над набором требований

Да

Да

PUT над набором требований

Да

Да

Форма ресурсов

Нет

Да

QUERY поддерживается на уровне модуля

Нет

Да

QUERY для связей OSLC поддерживается на уровне базы данных

Нет

Да

 

Примечание:

  • Операция POST создает требование в качестве первого объекта в модуле. Операция POST недоступна на уровне баз данных в дереве поиска служб.
  • URI набора требований содержит ссылку на модуль либо на модуль, к которому применено представление.
  • Внутренние связи Rational DOORS не включаются в результаты операции V1 GET.
  • Внешние связи Rational DOORS не включаются в результаты операции V1 GET.
  • Внутренние исходящие связи Rational DOORS не включаются в результаты операции V2 GET. Если атрибут объекта не преобразован в предопределенный URI на глобальном уровне, эти связи используют URI ресурса модуля связи в качестве URI пространства имен, за которым следует слово references. Пример: http://localhost:8080/dwa/rm/urn:rational::1-46dd5d7806b96973-M-0001cc43/linkTypes/references
  • Внешние связи Rational DOORS включаются в результаты для операции V2 GET. Эти связи отмечаются следующим образом:
    • Входящие связи: http://purl.org/dc/terms/isReferencedBy
    • Исходящие связи: http://purl.org/dc/terms/references

    2. Связи между доменами OSLC

    Rational DOORS поддерживает интеграцию с другими доменами приложений с помощью стандартных типов связи в качестве реализации спецификаций OSLC. Типы связи в Architecture Management заданы в вики коллектива Jazz.net Design Management.

    Отношения связей OSLC

    В следующей таблице приведены отношения OSLC, используемые при связывании артефактов в различных доменах. Таблица связана также с определениями отношений OSLC.

    Табл. 1. Связи с доменами из и в Rational DOORS

    Домен

    Отношения связи в Rational DOORS

    Отношения связи во внешних приложениях

    Change Management (CM)

    Артефакты Rational DOORS можно связать с артефактами CM с помощью одного из следующих типов связи:  
    Кем реализовано

    Кем затронуто*

    Кем отслеживается*

    Артефакт CM можно связать с артефактом Rational DOORS с помощью одного из следующих типов связи:
    Реализует
    Влияет *
    Отслеживает *

    Quality Management (QM)

    Артефакты Rational DOORS можно связать с артефактами QM с помощью следующего типа связи:
    Кем проверено

    Артефакт QM можно связать с артефактом Rational DOORS с помощью одного из следующих типов связи:
    Проверяет (требование)
    Проверяет * (модуль)

    Requirements Management (RM)

    Артефакты Rational DOORS можно связать с внешними артефактами RM с помощью одного из следующих типов связи:
    Кем разработано
    Кем задано *
    >

    Внешний артефакт RM можно связать с артефактом Rational DOORS с помощью одного из следующих типов связи:
    Разрабатывает
    Указывает *

    Architecture Management (AM)

    Нет. Артефакты Rational DOORS не имеют исходящих связей к артефактам AM.

    Артефакт AM можно связать с артефактами Rational DOORS с помощью одного из следующих типов связи:
    Уточняет *
    Удовлетворяет *
    Трассировка *

    * Поддержка этих отношений связи добавлена в V2 спецификаций домена.

    Кэш найденных связей

    При открытии модуля в Rational DOORS выполняется поиск внешних связей OSLC с другими продуктами жизненного цикла. Кроме того, поскольку результаты хранятся в кэше на уровне всей базы данных, последующие открытия модулей выполняются быстрее. Этот процесс обнаружения связей может сказаться на производительности при открытии модуля, в зависимости от производительности интегрированного продукта. Тайм-аут кэша по умолчанию составляет 5 минут. По истечении этого времени связи необходимо обнаруживать заново, так чтобы в кэше хранилось их текущее состояние. Значение тайм-аута можно изменить с помощью команды <DXL perm setCachedExternalLinkLifeTime>. Дополнительная информация приведена в Справочном руководстве DXL, в разделе "Поиск связей OSLC", доступном в виде файла PDF и в меню Справка Rational DOORS.

    Метки связей

    При создании связей OSLC в Rational DOORS или в интегрированном удаленном приложении создается метка связи уровня 0, которую можно сохранить в удаленном приложении. Длина связей уровня 0 намеренно ограничивается, чтобы их могли просмотреть пользователи, не обладающие правами на просмотр полной информации о связанном артефакте. Форматсвязейуровня0: MODULE_NAME (OBJECT NUMBER). Пример: System Requirements (121)

    Если удаленное приложение запрашивает дополнительную информацию с помощью операции GET OSLC, для которой требуется идентификация, то Rational DOORS возвращает метку связи уровня 1. Метка уровня 1 содержит более подробную информацию о связанном объекте в следующем формат: OBJECT NUMBER: [OBJECT HEADING/OBJECT TEXT/OBJECT SHORT TEXT]. Пример: 121: Время разгона автомобиля до 100 км/ч не должно превышать 5 секунд.

    Примечание:

    Удаленное приложение не должно кэшировать значения меток связей уровня 1. Для управления доступом эти значения должны вычисляться в динамическом режиме.

    3. Обратные ссылки и обнаружение ссылок

    Обратные ссылки и обнаружение ссылок - это различные реализации связей между артефактами в интегрированных инструментах. В обоих случаях интеграция основана на протоколе Open Services for Lifecycle Collaboration (OSLC). При использовании обратных ссылок два артефакта связываются друг с другом посредством пары ссылок. Каждый артефакт хранит ссылку, которая указывает на другой артефакт. При использовании обнаружения ссылок артефакты связываются посредством одиночной ссылки. Ссылка хранится в артефакте-источнике. Целевой инструмент должен отправить артефакту-источнику запрос для определения, какие из артефактов-источников связаны с определенным целевым артефактом.

    Обратные ссылки

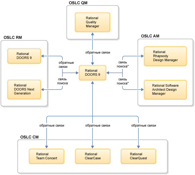
    Когда артефакты в различных инструментах связаны посредством обратных ссылок, оба артефакта определяют, что они связаны между собой, потому что каждый артефакт содержит ссылку на другой артефакт. Отношение выражается через использование двух отдельных ссылок, как показано на следующем рисунке.

    При использовании этого типа отношений взаимосвязи вам не требуется выполнять дополнительные операции, такие как отправка запроса, для обнаружения возможности отслеживания. Однако вам потребуется обеспечивать симметрию и целостность связанных данных. Например, если ссылка удаляется из инструмента А, то следует удалить ссылку и из инструмента Б.

    Обнаружение ссылок

    Когда для связывания артефактов применяется обнаружение ссылок, каждое взаимоотношение выражается через использование одиночной ссылки из артефакта-источника на целевой артефакт. Инструмент, содержащий артефакты-источники, опрашивается инструментом, который содержит целевые артефакты, чтобы определить, какие из артефактов связаны.

    Запрос - это дополнительная операция. Например, если в инструменте А есть несколько ссылок на инструмент Б, то для проведения полного анализа возможности отслеживания инструменту А потребуется отправить запрос на поиск ссылок из инструмента Б.

    При этом типе связи вам не требуется, чтобы один инструмент оповещал другой о добавлении или удалении ссылок. Однако для определения возможности отслеживания необходимо выполнить дополнительные операции. Для выполнения этих операций обычно требуется идентифицироваться в базе данных пользователей другого инструмента и обладать лицензией.

    Реализации ссылок с инструментами IBM

    При создании ссылок на инструменты IBM применяются обратные ссылки для инструментов в доменах CM. Обнаружение ссылок используется для остальных инструментов в доменах управления требованиями (RM), управления архитектурой (AM) и управления качеством (QM).

    Примечание:

    Интеграция с IBM® Rational Quality Manager использует обнаружение ссылок только в том случае, если Rational DOORS версии 9.6.1.4 или выше интегрирован с Rational Quality Manager версии 6.0.1 или выше. Кроме того, для базы данных Rational DOORS должна быть указана минимальная версия клиента 9.6.1.4. Если оба условия не выполнены, то применяются обратные ссылки.

    Когда Rational DOORS интегрируется с другой установкой Rational DOORS NG, они связываются посредством обратных ссылок.

    На следующем рисунке показаны эти связи.

    *Ссылки между Rational DOORS и IBM Rational Rhapsody Design Manager или IBM Rational Software Architect Extension for Design Management всегда хранятся в приложении Design Management даже если они были созданы в Rational DOORS.

    Дополнительные требования и службы интеграции OSLC

    Корневые службы предоставляют точку входа для документов OSLC Service Discovery. Для идентификации OSLC требуется защита OAuth.

    Корневые службы

    Хотя документ корневых служб не является частью спецификации OSLC, он предоставляет точку входа для документов OSLC Service Discovery и URL конфигурации, необходимые для приема служб OSLC.

    Документ корневых служб находится по URL, который зависит от расположения сервера Rational DOORS Web Access. Например, если сервер Rational DOORS Web Access установлен по адресу http://doors.example.com/, то документ корневых служб имеет следующее расположение:

    • Для Rational DOORS Web Access версии 1.4.0.1 и ниже: http://doors.example.com/rm/discovery/rootservices
    • Для Rational DOORS Web Access версии 1.4.0.2 и выше: http://doors.example.com/public/rootservices

    Безопасная авторизация

    Защита требуется для OSLC и предоставляется OAuth 1.0a.

    OAuth - это открытый протокол для безопасной авторизации API при помощи простого стандартного метода из приложений для настольных ПК и веб-приложений. Для доступа к большинству URI OSLC, включая URI для поиска служб, требований, наборов требований, необходимо быть авторизованным пользователем. Авторизация OAuth не требуется для URI корневых служб.

    Ссылки по теме


     Распечатать »
     Правила публикации »
      Написать редактору 
     Рекомендовать » Дата публикации: 21.10.2016 
     

    Магазин программного обеспечения   WWW.ITSHOP.RU
    IBM Domino Messaging Client Access License Authorized User License + SW Subscription & Support 12 Months
    IBM DOMINO COLLABORATION EXPRESS AUTHORIZED USER LICENSE + SW SUBSCRIPTION & SUPPORT 12 MONTHS
    IBM Domino Messaging Server Processor Value Unit (PVU) License + SW Subscription & Support 12 Months
    IBM RATIONAL Clearcase Floating User License + Sw Subscription & Support 12 Months
    IBM DOMINO ENTERPRISE CLIENT ACCESS LICENSE AUTHORIZED USER LICENSE + SW SUBSCRIPTION & SUPPORT 12 MONTHS
     
    Другие предложения...
     
    Курсы обучения   WWW.ITSHOP.RU
     
    Другие предложения...
     
    Магазин сертификационных экзаменов   WWW.ITSHOP.RU
     
    Другие предложения...
     
    3D Принтеры | 3D Печать   WWW.ITSHOP.RU
     
    Другие предложения...
     
    Новости по теме
     
    Рассылки Subscribe.ru
    Информационные технологии: CASE, RAD, ERP, OLAP
    Безопасность компьютерных сетей и защита информации
    Новости ITShop.ru - ПО, книги, документация, курсы обучения
    CASE-технологии
    Компьютерные книги. Рецензии и отзывы
    Мир OLAP и Business Intelligence: новости, статьи, обзоры
    Delphi - проблемы и решения
     
    Статьи по теме
     
    Новинки каталога Download
     
    Исходники
     
    Документация
     
     



        
    rambler's top100 Rambler's Top100