(495) 925-0049, ITShop интернет-магазин 229-0436, Учебный Центр 925-0049
  Главная страница Карта сайта Контакты
Поиск
Вход
Регистрация
Рассылки сайта
 
 
 
 
 

Функциональное моделирование в методиках IDEF0, IDEF3, DFD c CA Erwin Process Modeler

© Дубейковский В.И. Аналитик отдела внедрения и консалтинга компании "Интерфейс"

Предшественницей федерального стандарта США IDEF0 послужила методика SADT - Structured Analysis and Design Technique - структурный анализ и проектирование.

 ..."SADT была создана и опробована на практике в период с 1969 по 1973 г."
…"Она с успехом применялась для описания большого количества сложных искуственных систем из широкого спектра областей - банковское дело, очистка нефти, планирование промышленного производства, системы наведения ракет, организация материально - технического снабжения, методология планирования, технология программирования", и т.д. См.Дэвид А. Марка и Клемент Л. МакГоуэн, предисловие Дугласа Т. Росса к "SADT. Методология структурного анализа и проектирования", стр. 21. Метатехнология, 1993. McGraw-Hill, Inc., 1998.

В настоящее время IDEF0 и сопутствующие ей постепенно находит более широкое применение в отечественной бизнеспрактике. Наиболее распространён при этом пакет прикладных программ CA Erwin Process Modeler, являющийся необходимым и достаточным средством функционального моделирования благодаря поддержке им одновременно трёх методик - IDEF0, IDEF3, DFD.

С подробностями можно ознакомиться в Дубейковский В. И. "Эффективное моделирование с AllFusion Process Modeler 4.1.4 и AllFusion PM". Изд. ДИАЛОГ-МИФИ, 2009 год.

Использование инструментария функционального моделирования делает доступной давнюю мудрость прагматиков "СЕМЬ РАЗ ОТМЕРЬ, ОДИН РАЗ ОТРЕЖЬ" не толькопортным и другим "материалистам", но, к счастью, тем, кому приходится "резать" в нематериальной сфере, создателям (отрежь) организационно - технических и организационных систем.

Это становится возможным благодаря созданному и всё более широко применяемому техническому искусственному языку функционального моделирования (ФМ). Позволяющему придти - помимо устного изложения мыслей в этой сфере - к их письменно - графическому представлению. Что, как издавна известно, существенно увеличивает эффективность языка.

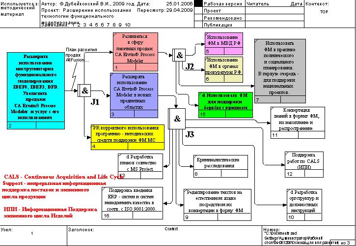
Однако до сего времени в отечественной практике использование этого инструментария остаётся незаслуженно узким. В настоящем - в виде функциональной модели IDEF3 (см. рис. 1 и 2) - представляем краткий обзор сфер возможного эффективного использования информационной технологии функционального моделирования. Ниже приводим - для удобства этот список также в табличном виде[1].

Таблица 1. Направления расширения использования ФМ.

 

Activity Name

Ссылки на публикации по приведённым вопросам

  1.  

Расширить использование  

инструментария           

функционального          

моделирования IDEF0,     

IDEF3, DFD. Увеличить    

продажи CA Erwin®         

Process  Modeler  и      

услуг с его              

использованием            

  1.  

PR корректного           

использования программно 

- методических  средств  

поддержки ФМ МС          

  1.  

Поддержка модернизации ПП

и введения  ERP  

- систем и систем        

менеджмента качества в   

соотв. с ISO 9001:2000.  

http://www.interface.ru/home.asp?artId=16852

http://www.interface.ru/home.asp?artId=17970

  1.  

Расширять использование  

CA Erwin® Process        

Modeler в новых          

предметных областях      

  1.  

Развиваться в сферу      

пакетных продаж CA       

Erwin® Process  Modeler  

  1.  

d Разработка планов      

совместно с MS Project   

http://www.interface.ru/home.asp?artId=16322

  1.  

Редактирование текстов   

на  естественном языке   

посредством их           

конвертации в форму ФМ   

  1.  

Криминалистические       

расследования            

  1.  

Использование ФМ в МВД   

РФ                       

  1.  

Использование ФМ в       

органах прокуратуры РФ   

  1.  

d Использовать ФМ для    

поддержки борьбы с       

кризисом                 

http://www.interface.ru/home.asp?artId=20300

  1.  

Использовать ФМ в        

практике политического и 

социального              

планирования. В первую   

очередь -  для поддержки 

национальных  проектов.  

http://www.interface.ru/home.asp?artId=9499

http://www.interface.ru/home.asp?artId=20543

  1.  

Конвертация знаний в     

формат ФМ, их накопление 

и  распространение       

  1.  

Поддержка работ по CALS  

(ИПИ)                    

  1.  

d Разработка оргструктур 

и должностных инструкций 

http://www.interface.ru/home.asp?artId=18507

http://www.interface.ru/home.asp?artId=8794

Рис. 1 Сводка направлений расширения использования инструментария функционального моделирования.

Рис. 2. Корректное разделение рынка продаж средств компьютерной поддержки ФМ.

На рис. 1 и в таблице приводятся направления расширения использования технологии функционального моделирования. В таблице приводим также ссылки на публикации, позволяющие получить более детальную информацию по этим вопросам.

На рис. 2 приводим картину корректного разделения рынка средств программной поддержки функционального моделирования. Рассмотрены две сферы  использования средств ФМ:

  • Создание материальных систем,
  • Создание информационных систем.

Отмечается, что для разработки функциональных моделей, поддерживающих создание материальных систем, корректно использование только методики IDEF0 и IDEF3 с CA Erwin Process Modeler. Для разработки информационных систем корректно использование IDEF3 и DFD и соответствующих средств их программной поддержки. Может быть использована также методика IDEF0.

Более подробно этот вопрос рассматривается в публикации "Выбор средств функционального моделирования систем: CA ERwin Process Modeler, Design/IDEF, ARIS, ORACLE Designer", см. http://www.interface.ru/home.asp?artId=19399.

[1] Сгенерирован как отчёт по модели.

Ссылки по теме


 Распечатать »
 Правила публикации »
  Написать редактору 
 Рекомендовать » Дата публикации: 04.05.2009 
 

Магазин программного обеспечения   WWW.ITSHOP.RU
erwin Data Modeler Standard Edition r9.7 - Product plus 1 Year Enterprise Maintenance Commercial
erwin Data Modeler Workgroup Edition r9.7 - Product plus 1 Year Enterprise Maintenance Commercial
erwin Data Modeler Navigator Edition r9.7 - Product plus 1 Year Enterprise Maintenance Commercial
Kaspersky Endpoint Security для бизнеса – Стандартный Russian Edition. 10-14 Node 1 year Base License
IBM DOMINO ENTERPRISE CLIENT ACCESS LICENSE AUTHORIZED USER LICENSE + SW SUBSCRIPTION & SUPPORT 12 MONTHS
 
Другие предложения...
 
Курсы обучения   WWW.ITSHOP.RU
 
Другие предложения...
 
Магазин сертификационных экзаменов   WWW.ITSHOP.RU
 
Другие предложения...
 
3D Принтеры | 3D Печать   WWW.ITSHOP.RU
 
Другие предложения...
 
Новости по теме
 
Рассылки Subscribe.ru
Информационные технологии: CASE, RAD, ERP, OLAP
Безопасность компьютерных сетей и защита информации
Новости ITShop.ru - ПО, книги, документация, курсы обучения
CASE-технологии
Программирование на Microsoft Access
Мир OLAP и Business Intelligence: новости, статьи, обзоры
Новости мира 3D-ускорителей
 
Статьи по теме
 
Новинки каталога Download
 
Исходники
 
Документация
 
 



    
rambler's top100 Rambler's Top100