Embarcadero® DB Optimizer™ XE6 - это автоматизированное средство оптимизации SQL, которое обеспечивает повышение производительности баз данных и приложений благодаря быстрому обнаружению, диагностике и оптимизации низкопроизводительного кода SQL. DB Optimizer предоставляет разработчикам и администраторам баз данных возможности визуального профилирования основных показателей баз данных, определения особенностей использования ресурсов конкретными запросами и визуальной оптимизации кода SQL, что позволяет исправлять проблемные участки кода, ограничивающие производительность.

Мгновенное выявление "узких мест" производительности
При профилировании баз данных создается графическое представление анализа времени ожидания. С ним очень легко обнаружить SQL-код, снижающий производительность базы данных. В процессе непрерывного профилирования весь источник данных мониторится в пределах настраиваемого временного интервала. Планы выполнения помогают лучше понять, как будет исполняться SQL-код и из чего складываются затраты на производительность. Встроенные средства подготовки отчетов позволяют обмениваться сведениями, полученными в процессе профилирования.

Профессиональная оптимизация SQL-кода
Мастер оптимизации SQL автоматически предлагает решения и предоставляет необходимый контекст для оптимизации SQL-кода. Средство анализа индексов с поддержкой цветового кодирования отображает используемые, неиспользуемые и отсутствующие индексы и дает рекомендации по повышению производительности. Средство генерирования вариантов оптимизирует запросы к базе данных. Оно формулирует все возможные варианты и находит среди них наилучшую альтернативу для конкретной инструкции SQL с использованием автоматической перезаписи SQL-кода и вставки подсказок.
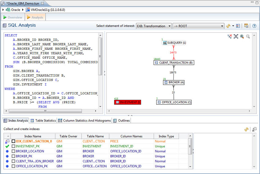
Визуальная настройка сложных SQL-запросов

Уникальные диаграммы визуальной оптимизации SQL-кода (VST) превращают текстовый SQL-код в графические SQL-диаграммы. Такой подход помогает администраторам и разработчикам баз данных понять, как инструкции SQL влияют на базу данных. Диаграмма визуальной оптимизации Visual SQL Tuning (VST) показывает индексы и ограничения в таблицах и представлениях с использованием статистик таблиц, а также операции соединения, используемые в инструкции SQL, такие как прямые и подразумеваемые декартовы произведения и отношения "многие-ко-многим".

Моделирование рабочих нагрузок
Тестирование нагрузок обеспечивает проверку производительности существующих и альтернативных SQL-запросов к базе данных. Можно настроить запросы для массового параллельного выполнения, а также проверить их отзывчивость в моделируемой производственной среде без рискованного фактического тестирования в производственных условиях.
Позаботьтесь о соблюдении стандартов управления данными заранее
Используя DB Optimizer для профилирования баз данных и определения "узких мест", оптимизации SQL-кода и выполнения нагрузочного тестирования, организации могут достичь гарантированно высоких показателей эффективности, работоспособности и доступности баз данных. Благодаря этому средству вы сможете заранее выявлять возможные проблемы с производительностью и обеспечивать соответствие стандартам производительности и доступности в управлении данными.